Paxos算法解决的问题是在一个可能发生消息可能会延迟、丢失、重复的分布式系统中如何就某个值达成一致,保证不论发生以上任何异常,都不会破坏决议的一致性。
一个典型的场景是,在一个分布式数据库系统中,如果各节点的初始状态一致,每个节点都执行相同的操作序列,那么他们最后能得到一个一致的状态。为保证每个节点执行相同的命令序列,需要在每一条指令上执行一个“一致性算法”以保证每个节点看到的指令一致。
一个通用的一致性算法可以应用在许多场景中,是分布式计算中的重要问题。 节点通信存在两种模型:共享内存和消息传递。Paxos算法就是一种基于消息传递模型的一致性算法。
Paxos算法的目的是为了解决分布式环境下一致性的问题。多个节点并发操纵数据,如何保证在读写过程中数据的一致性,并且解决方案要能适应分布式环境下的不可靠性(系统如何就一个值达到统一)。
Paxos算法中,可分为4种角色:
例如:公司商定年会举办的地点,每个人都可以提出建议。在现实环境中我们可以在一个会议室共同讨论或在微信群中讨论(基于内存共享方式);但在基于消息传递的分布式环境中每个人只能通过手机短信与其它人通过。如何在这种会延迟、丢失的环境中确定一个年会举办地点。
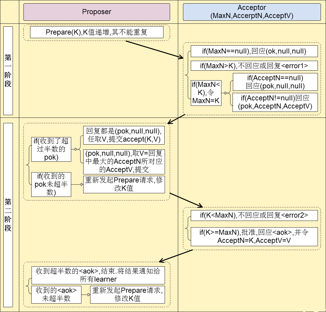
Paxos算法是这样解决这个问题:
每个人都可以提出建议、同意建议、接受建议
少数服从多数。只要建议被多数人同意即可确定该建议。
于是确定以下讨论方式:

在实现环境中会通过一次提议,选择一个Leader。后续所有的提议都只能由Leader提出。
原来paxos算法里的角色都是这样的不靠谱,不过没关系,结果靠谱就可以了。该算法就是为了追求结果的一致性。
李淑儿
0
文章0
关注1
粉丝觉得讲的比较片面